Set Up your Development Environment
Venturing into the world of programming might seem like a Herculean task, especially when faced with the initial decision: Where to begin? This article will guide you through the essential steps to set up your programming environment, ensuring a solid foundation for your coding journey.
Choosing a programming language
Choosing a programming language is the first and perhaps the most crucial step in the learning process. Several factors to consider when selecting a language include:
- Purpose: What do you want to code for? If it’s web development, JavaScript or PHP might be good options. If you’re into data science, R or Python might be more appropriate.
- Community: A language with an active community can be vital for beginners. A vibrant community usually means more resources, tutorials, and solutions available online.
- Learning curve: Some languages are easier to pick up than others. It’s essential to pick one that matches your experience level and patience.
- Job opportunities: If you’re eyeing a career in programming, researching the job market demand for various languages can be insightful.
While there are many valuable and potent languages, for the purpose of this course, we’ve chosen Python. This language is renowned for its simplicity and readability, making it ideal for those just starting out. Moreover, Python boasts an active community and a wide range of applications, from web development to artificial intelligence.
Installing Python
Here you can check the steps to install Python on the main operating systems.
Windows
- Download the installer:
- Visit the official Python website at https://www.python.org/downloads/windows/
- Click on the download link for the latest version of Python.
- Run the installer:
- Once the download is complete, locate and run the installer
.exefile. - Make sure to check the box that says “Add Python to PATH” during installation. This step is crucial for making Python accessible from the Command Prompt.
- Follow the installation prompts.
- Once the download is complete, locate and run the installer
- Verify installation:
- Open the Command Prompt and type:This should display the version of Python you just installed.
python --version
- Open the Command Prompt and type:
Mac
- Download the installer:
- Visit the official Python website at https://www.python.org/downloads/mac-osx/
- Click on the download link for the latest version of Python.
- Run the installer:
- Once the download is complete, locate and run the
.pkgfile. - Follow the installation prompts.
- Once the download is complete, locate and run the
- Verify installation:
- Open the Terminal and type:This should display the version of Python you just installed.
python3 --version
- Open the Terminal and type:
Linux (Ubuntu/Debian)
- Update packages:
sudo apt update - Install Python:
sudo apt install python3 - Verify installation:
- Open the Terminal and type:This should display the version of Python you just installed.
python3 --version
- Open the Terminal and type:
Integrated Development Environments (IDEs)
An IDE is a tool that streamlines application development by combining commonly-used functionalities into a single software package: code editor, compiler, debugger, and more. Choosing the right IDE can make the programming process more fluid and efficient.
When evaluating IDEs, consider:
- Language compatibility: Not all IDEs are compatible with every programming language.
- Features: Some IDEs offer features like auto-completion, syntax highlighting, and debugging tools.
- Extensions and plugins: Being able to customize and extend your IDE through plugins can be extremely beneficial.
- Price: There are free and paid IDEs. Evaluate whether the additional features of a paid IDE justify its cost.
For this course, we’ve selected Visual Studio Code (VS Code). It’s a popular IDE that’s free and open-source. It’s known for its straightforward interface, a vast array of plugins, and its capability to handle multiple programming languages. Its active community ensures regular updates and a plethora of learning resources.
Installing Visual Studio Code
Windows
- Download the installer:
- Visit the official VS Code website at https://code.visualstudio.com/
- Click on the “Download for Windows” button.
- Run the installer:
- Once the download is complete, locate and run the installer
.exefile. - Follow the installation prompts, including accepting the license agreement and choosing the installation location.
- Once the download is complete, locate and run the installer
- Launch VS Code:
- After installation, you can find VS Code in your Start menu.
- Launch it, and you’re ready to start coding!
Mac
- Download the installer:
- Visit the official VS Code website at https://code.visualstudio.com/
- Click on the “Download for Mac” button.
- Install VS Code:
- Once the download is complete, open the downloaded
.zipfile. - Drag the Visual Studio Code
.appto theApplicationsfolder, making it available in the Launchpad.
- Once the download is complete, open the downloaded
- Launch VS Code:
- Use Spotlight search or navigate to your Applications folder to launch VS Code.
Linux (Ubuntu/Debian)
- Update packages and install dependencies:
sudo apt update sudo apt install software-properties-common apt-transport-https wget - Download and install the key:
wget -q https://packages.microsoft.com/keys/microsoft.asc -O- | sudo apt-key add - - Add the VS Code repository:
sudo add-apt-repository "deb [arch=amd64] https://packages.microsoft.com/repos/vscode stable main" - Install Visual Studio Code:
sudo apt update sudo apt install code - Launch VS Code:
- You can start VS Code from the terminal by typing
codeor find it in your list of installed applications.
- You can start VS Code from the terminal by typing
Write and execute your first program
Once you’ve set up your programming environment, it’s time to dive into coding.
Hello, World!
This is arguably the most iconic program for beginners. It’s simple, but it introduces you to the process of writing and executing code.
print("Hello, World!")

Running the Hello World program
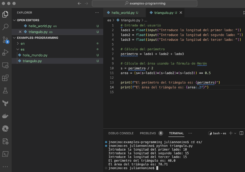
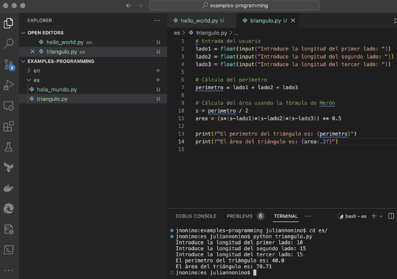
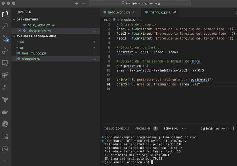
Triangle area and perimeter calculation
This program is a tad more intricate. It doesn’t just print out a message; it also performs mathematical calculations.
############
# User input
############
side1 = float(input("Enter the length of the first side: "))
side2 = float(input("Enter the length of the second side: "))
side3 = float(input("Enter the length of the third side: "))
#######################
# Perimeter calculation
#######################
perimeter = side1 + side2 + side3
print(f"The triangle's perimeter is: {perimeter}")
########################################
# Area calculation using Heron's formula
########################################
s = perimeter / 2
area = (s*(s-side1)*(s-side2)*(s-side3)) ** 0.5
print(f"The triangle's area is: {area:.2f}")

Running the Triangle program
Conclusion
Setting up a programming environment might appear daunting at first, but with the right tools and resources, it becomes a manageable and rewarding task. We hope this article provided you with a solid foundation to kickstart your programming journey. Happy coding!
Cheers for making it this far! I hope this journey through the programming universe has been as fascinating for you as it was for me to write down.
We’re keen to hear your thoughts, so don’t be shy, drop your comments, suggestions, and those bright ideas you’re bound to have.
Also, to delve deeper than these lines, take a stroll through the practical examples we’ve cooked up for you. You’ll find all the code and projects in our GitHub repository learn-software-engineering/examples.
Thanks for being part of this learning community. Keep coding and exploring new territories in this captivating world of software!